Projet : Automatisation et régulation du pH
UE MU5CI823-Optimisation, contrôle et digitalisation des procédés
Groupe 8
Noms et Prénoms:
SELMANI Abderrahmane (abderrahmane.selmani@etu.sorbonne-université.fr) 21518618
Doghri Adam (adam.doghri@etu.sorbonne-universite.fr) 21518599
Si Tayeb Fares
Introduction:
Selon la qualité de l’eau prélevée, la production d’eau potable nécessite des étapes différentes faisant appel à quatre types de procédés : physiques, chimiques, physico-chimiques et biologiques.
Une station de production d’eau potable traite généralement les eaux de surface par des filières du type suivant :
- Dégrillage ;
- Tamisage ;
- Floculation, décantation ;
- Filtration sur sable
- Ozonation ;
- Filtration sur charbon actif ;
- Chloration.
Dans notre projet, nous nous sommes intéressés à l’étape de neutralisation par chloration.
Objectif du projet:
L’objectif du projet est de concevoir et réaliser un système automatisé de régulation du pH d’une solution aqueuse (acide ou basique), piloté par une carte Arduino. Ce projet s’inspire des problématiques industrielles liées à la neutralisation des rejets liquides, étape clé dans le traitement des eaux industrielles avant rejet ou réutilisation.
Le matériel utilisé
- 4 bouteilles en plastique (2 réservoirs pour l’acide et la base, un réacteur, et un tank).
- 3 électrovannes associées à des relais.
- Une sonde de pH
- Une Tige d’agitation associé à un moteur
- Un afficheur
- Un indicateur de niveau
- Un Arduino avec une plaque d’essai
- Des files et des tuyaux en plastique
- Interrupteur
- Un support en bois
Les appareils utilisés
- Découpeuse Laser.
- Perceuse à colonne.
- Scie électrique.
- Imprimante 3D.
- Des outils manuels ( pistolet à colle, perceuse, visseuse à main,…)
Les étapes de construction
- Étape 1 : Construction du support Nous avons utilisé 2 plaques.
- Étape 2 : Mise en place des réservoirs
Nous avons fixé d’abord les 2 réservoirs des solutions acide et base. Ensuite, nous avons fixé le réacteur. Enfin, nous avons fait des trous pour faire passer les tuyaux.
- Étape 3 : Mise en place des électrovannes
Nous avons placé les électrovannes à la sortie des deux réservoirs ainsi que le réacteur. Nous avons associé à ces dernières des relais.
- Étape 4 : Impression de la tige
Nous avons fait le design de la tige en utilisant le logiciel Tinkercad, et ensuite nous avons utilisé l'imprimante 3D. Enfin, nous avons relié la tige au moteur.
- Étape 5 : Montage finale
Nous avons fait le montage total, nous avons relié les électrovannes, la sonde de pH, l’indicateur de niveau avec la plaque d’essai et cette dernière avec Arduino auquel nous avons associé le programme de régulation de pH.
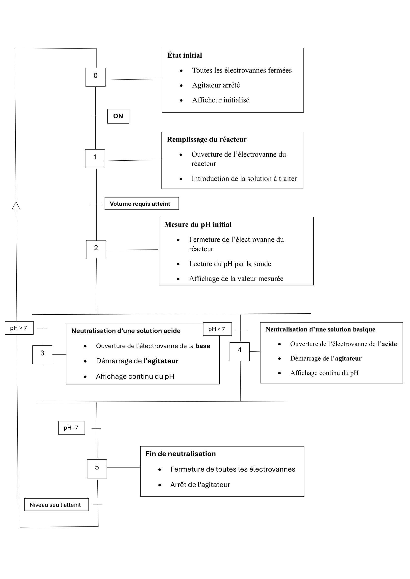
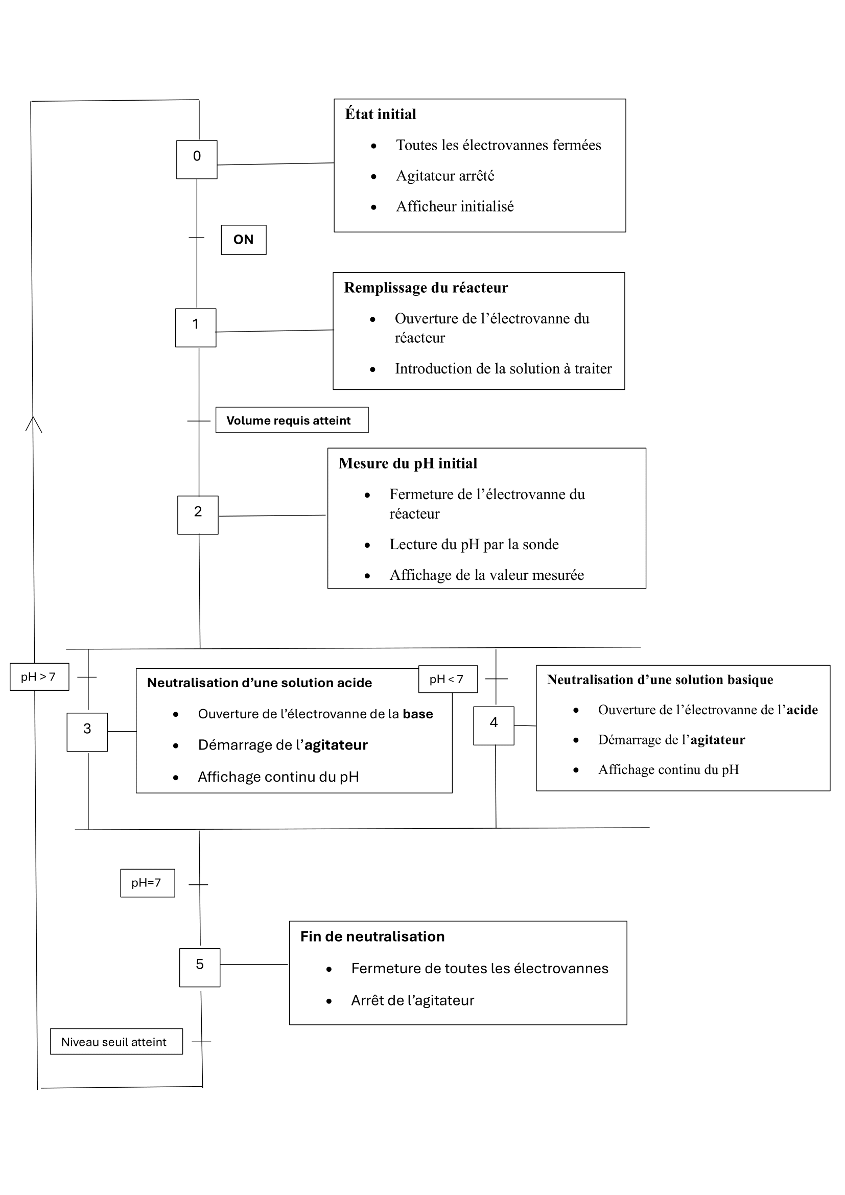
Principe de fonctionnement
-L’électrovanne liée au réservoir de l’acide s'ouvre quand l’interrupteur est ON, et donc l’acide se verse le réacteur.
-La valeur de pH est mesurée par la sonde de pH.
-L’agitation commence .
-Après 3 secondes de l’agitation, l’électrovanne liée au réservoir de la base s’ouvre automatiquement et la valeur de pH s’affiche au fur et à mesure dans l’afficheur.
-Dès que la valeur de pH atteint 7, les deux électrovannes se ferment automatiquement et l’électrovanne liée au réacteur s’ouvre pour la vidange dans le tank.
-Le niveau de remplissage de tank est indiqué par un capteur de niveau.
-Une fois le niveau seuil atteint, toutes les électrovannes s’arrêtent.
Pour bien illustrer l’idée du projet, nous avons réalisé ce schéma explicatif en GRAFCET.
